EN   DA   SV
To gain full access to our webshop, find our entire product range and see our prices, you need to be logged in.
Log in to your account here or sign up as a customer here.

EcoStruxure IT Data Center Expert Netværksprogrammer 5 år

EcoStruxure IT Data Center Expert - Licensabonnemet (5 år)

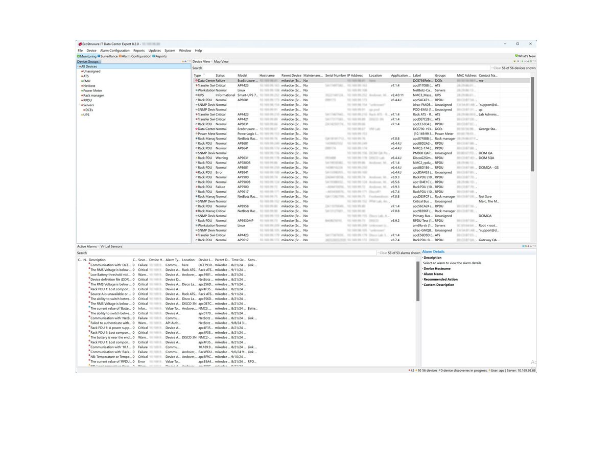
EcoStruxure Data Center Expert hjælper it-fagfolk med at overvåge, administrere og optimere alt deres kritiske og distribuerede strøm- og køleudstyr i datacenteret. DCE muliggør et robust, sikkert og bæredygtigt datacenter. Få det nødvendige overblik og de datadrevne indsigter, så du ikke blot reagerer, når der opstår problemer, men kan forebygge dem, før de opstår – alt imens du reducerer driftsomkostningerne med vores næste generations DCIM-software.

  • Product no 1003663531

    Model SWDCE5YR-DIGI

    Brand APC

    EAN 0731304779032

    Weight kg

  • Product information and specifications are guiding only. Without notice, these can be subject to change by the manufacturer. This applies for product images as well.
Produktbeskrivelse EcoStruxure IT Data Center Expert - licensabonnemet (5 år) - 1 licens
Produkttype Licensabonnemet - 5 år
Kategori Netværksprogrammer - overvågning og ydelsesadministration
Antal licenser 1 licens

RMA